
If you are looking for an end-to-end CDC solution without using third-party services such as Connect and Debezium I recommend Etlwork’s built-in CDC connectors. Read more. Use this tutorial if you are ingesting data into Kafka using standalone Debezium and wish to sink CDC events into any destination using the advanced capabilities of Etlworks connectors and streaming flows.
In this article, I demonstrate how to implement [near] real-time Change Data Capture, or CDC, -based change replication for the most popular databases using the following technologies:
- Native CDC for each source database
- Apache Kafka
- Debezium
- Etlworks Kafka connector with built-in support for Debezium
Overview
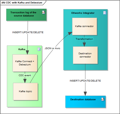
Change Data Capture (CDC), as its name suggests, is a design pattern that captures individual data changes instead of dealing with the entire data. Instead of dumping your entire database, using CDC, you would capture just the data changes made to the master database and apply them to the BI databases to keep both of your databases in sync.
Debezium is a CDC tool that can stream changes from Microsoft SQL Server, MySQL, MongoDB, Oracle, DB2, and PostgreSQL into Kafka, using Kafka Connect.
Kafka Connect is a tool for streaming data between Apache Kafka and external systems. It is used to define connectors that move large collections of data into and out of Kafka.
How it works
The Etlworks Integrator streams CDC events stored in Kafka, automatically transforms events to the DML SQL statements (INSERT / UPDATE / DELETE), and executes SQL statements in the target database in the order they were created. It also supports bulk load into columnar databases. Etlworks streaming flow handles collisions and errors, ensuring the solution is 100% reliable. It is more advanced and supports more destinations than the Kafka Connect sink connectors.

Sources and destinations
The following databases are supported as a source:
- Microsoft SQL Server
- MongoDB
- MySQL
- Oracle
- IBM DB2
- PostgreSQL
Supported destinations:
- File storage.
- Relational database.
- Database which supports the bulk load.
- Snowflake.
- Amazon Redshift.
- Google BigQuery.
- Azure Synapse Analytics.
- Greenplum.
- Vertica.
Prerequisites
The solution requires installing and configuring Apache Kafka, Zookeeper, Kafka Connect, and Debezium.
This official tutorial from Debezium explains how to install and configure all required components.
For customers on Enterprise plans, the Etlworks Integrator installs all required components. We provide assistance with installing components to self-hosted customers.
Please contact Etlworks support if you want to enable a real-time change replication for your account.
Quick start
We recommend Docker to install, configure and run Debezium. The Docker must be installed and running in the host OS.
docker-compose file
Here is an example of the docker-compose file, which can be used to quickly install and start the latest versions of Kafka, Zookeeper, Kafka Connect with Debezium, Kafka UI, and Debezium UI into the development box.
version: '2'
services:
zookeeper:
image: quay.io/debezium/zookeeper:2.1.2.Final
ports:
- 2181:2181
- 2888:2888
- 3888:3888
kafka:
image: quay.io/debezium/kafka:2.1.2.Final
ports:
- 9092:9092
links:
- zookeeper
environment:
- ZOOKEEPER_CONNECT=zookeeper:2181
- KAFKA_AUTO_CREATE_TOPICS_ENABLE=true
- ADVERTISED_HOST_NAME=etlworks
connect:
image: quay.io/debezium/connect:nightly
ports:
- 8083:8083
links:
- kafka
environment:
- BOOTSTRAP_SERVERS=kafka:9092
- SCHEMA_HISTORY_INTERNAL_KAFKA_BOOTSTRAP_SERVERS=kafka:9092
- GROUP_ID=1
- KAFKA_AUTO_CREATE_TOPICS_ENABLE=true
- CONFIG_STORAGE_TOPIC=connect_configs
- OFFSET_STORAGE_TOPIC=connect_offsets
- STATUS_STORAGE_TOPIC=connect_statuses
debezium-ui:
image: quay.io/debezium/debezium-ui:2.2
ports:
- 8090:8080
links:
- connect
environment:
- KAFKA_CONNECT_URIS=http://connect:8083
kafka-ui:
image: provectuslabs/kafka-ui
links:
- kafka
ports:
- 8888:8080
restart: always
environment:
- KAFKA_CLUSTERS_0_NAME=local
- KAFKA_CLUSTERS_0_BOOTSTRAPSERVERS=kafka:9092
How to start
Step 1. Create docker-compose.yaml using the example above in any folder.
Step 2. cd folder
Step 3. Run docker-compose up.
Docker Desktop
If you are running Docker on Windows or Mac, most likely you are using Docker Desktop. Here is a list of containers provisioned after executing docker-compose up for docker-compose.yaml above.

Configure Debezium to capture CDC events and publish them to the Kafka topic(s)
REST API
Assuming that the Debezium is up and running, we will be configuring a connector to the source database using Kafka Connect REST API. In this tutorial, we will be using Microsoft SQL Server. Configuring connectors to other databases is equally simple.
Official tutorials
The Debezium connectors are created using Kafka Connect REST API, so make sure either curl or Postman is installed in your development box. In this tutorial, we will be using Postman.
Step 1. Verify that Kafka Connect is installed and running.
The default port for Kafka Connect API is 8083. Assuming that it runs on localhost, the URL for the API endpoint which returns configured connectors is:
http://localhost:8083/connectors

Step 2. Create a new connector for Microsoft SQL Server.
ENDPOINT URL: http://localhost:8083/connectors
METHOD: POST
PAYLOAD (example):
{
"name": "sqlserver-connector",
"config": {
"connector.class": "io.debezium.connector.sqlserver.SqlServerConnector",
"tasks.max": "1",
"database.hostname": "localhost",
"database.port": "1433",
"database.user": "sa",
"database.password": "password",
"database.dbname": "database_name",
"database.server.name": "database_server_name",
"table.whitelist": "comma separated list of fully_qualified_table_names",
"database.history.kafka.bootstrap.servers": "localhost:9092",
"database.history.kafka.topic": "dbhistory.database_server_name.database_name",
"key.converter": "org.apache.kafka.connect.json.JsonConverter",
"key.converter.schemas.enable": "true",
"value.converter": "org.apache.kafka.connect.json.JsonConverter",
"value.converter.schemas.enable": "true",
"include.schema.changes": "true"
}
}

Debezium UI
The alternative to REST API for creating Debezium connectors is a Debezium UI. Here is an official tutorial for Debezium UI from the creators of Debezium.
Note that it is installed when using docker-compose.yaml above.
To start Debezium UI open the following URL in the browser: http://localhost:8090/.
The naming convention for Kafka topics
Debezium stores CDC events in a separate topic for each table. If the connector was configured using the following parameters:
"database.dbname": "database_name",
"database.server.name": "database_server_name",
The CDC events for the table customer will be stored in a Kafka topic database_server_name.database_name.customer.
Create a Flow to stream CDC events created by Debezium into any destination
Step 1. Create and configure source connection for message queue as explained here.
Step 2. When configuring a source connection, make sure Integration with CDC provider is set to Debezium.

Step 3. Create a streaming flow for any of the following destinations:
- File storage.
- Relational database.
- Database which supports the bulk load.
- Snowflake.
- Amazon Redshift.
- Google BigQuery.
- Azure Synapse Analytics.
- Greenplum.
- Vertica.
Step 4. Configure TO (destination).
The TO in the streaming transformation can include any of the [tokens] below:
[table]– the source table name.[db]– the source database name.[schema]– the source schema.- * – the source topic name.
The flow substitutes [tokens] on the values of the [tokens].
This example demonstrates how to configure a transformation to load data into the destination table in the public schema and with the same name as a source table: public.[table].

Read how to set the TO using JavaScript.
Step 5. Optionally, if you wish the MERGE (UPSERT) the data into the destination table, set Action to CDC MERGE when configuring the streaming flow. If the action is set to CDC MERGE the flow will INSERT records that do not exist in the destination table, UPDATE existing records, and DELETE records that were deleted in the source table.

Schedule the Flow
We recommend using a continuous run Schedule type. The idea is that the streaming Flow runs indefinitely or until there are no messages to extract, or it stops if there is an error. When the Flow stops for any of the reasons above, it restarts automatically after the configured number of seconds.


Leave a comment